Create multichain-native protocols.
GateVM Assembly makes it easy to write verifiable data requests across EVM blockchains. It lets developers query remote chains, generate cryptographic proofs, and build multichain-native smart contract protocols.
Features
Easy to Read
Simple syntax with comprehensive documentation and examples
Low Level
Assembly level language compiled to bytecode.
ENS Compatible
Create ENS crosschain resolvers using GateVM Assembly
Examples
Verify data from any EVM chain with cryptographic proofs.
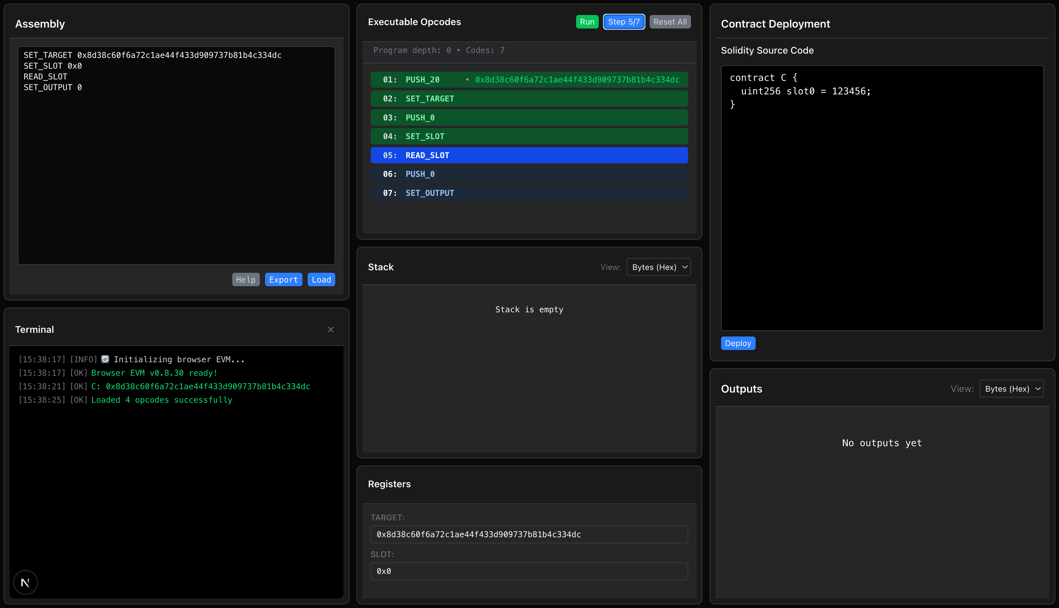
GateVM Playground
Try GateVM Assembly directly in your browser

Start learning GateVM Assembly using the interactive playground.
Cross-chain interoperability made simple
GateVM Assembly makes it easy to write verifiable data requests across EVM blockchains. Developers can query remote chains, generate cryptographic proofs, and build multichain protocols without relying on bespoke bridges or ad hoc solutions. For example, an AI agent registry could let agents register on any chain while still being verifiable from a single source like Ethereum L1. GateVM Assembly provides a unified framework for building truly interoperable smart contract protocols.
